Příprava dat

Důležité vstupy do systému AXONIS

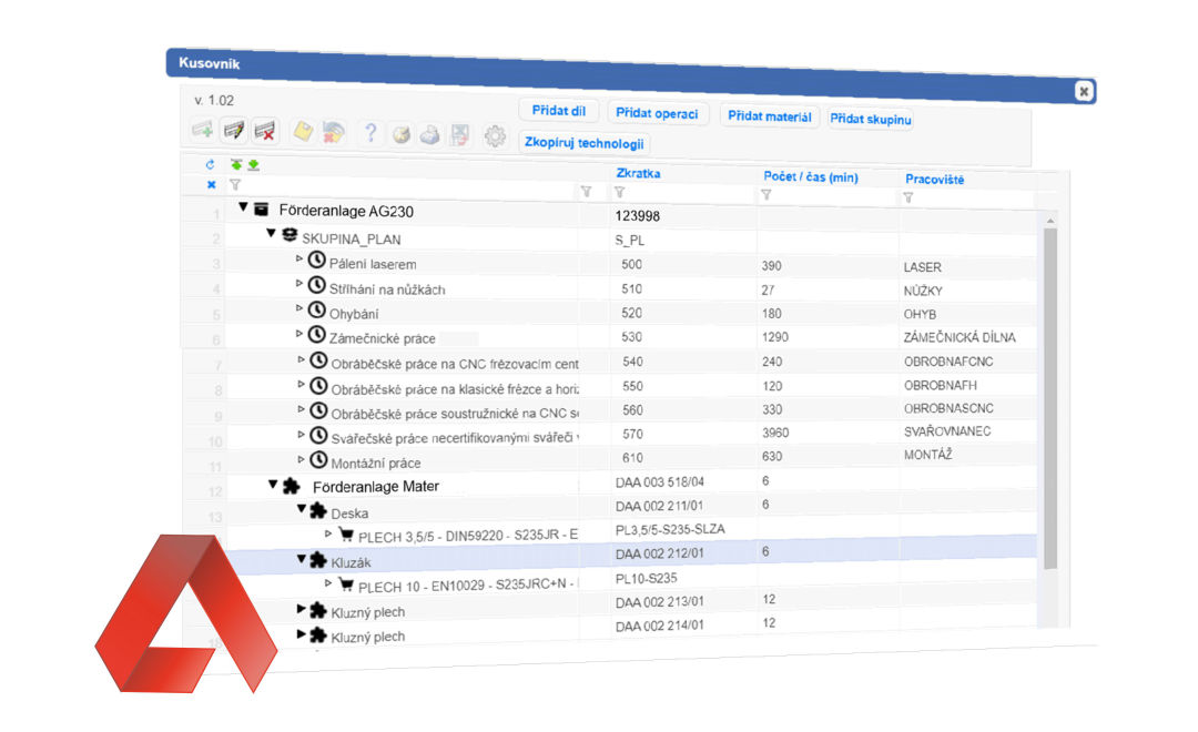
náhled pracovního okna 

Zakázky, TPV

Zakázky jsou klíčovým plánovacím prvkem systému AXONIS.
Obsahují základní údaje – číslo zakázky, název, objednatel, termíny.
Dále pak zakázky obsahují soupis jednotlivých dílů a materiálu, hierarchicky tříděných – kusovník.
K jednotlivým dílům jsou pak definovány operace.

Kusovník obsahuje seznam všech dílů, materiálu i operací v jednom hierarchicky zobrazeném přehledu. AXONIS zároveň předpokládá, že kusovník, nebo operace mohou být přibližné, často pouze odhady.
Údaj ve stromové struktuře lze rozklikávat k podrobnějším detailům. Zvláštní algoritmus systému vytvoří z dílů a materiálu skupiny operací (označeny ), na které AXONIS plánuje – Plánovací skupiny, které umožňují definovat postup prací bez podrobného seznamu operací.
Kusovník je možné dále upravovat přidávat operace a další položky. 

Napiště nám

V případě dotazů či zájmu nás neváhejte kontaktovat pro více informací

© Copyright 2026 AXONIS.cz - All Rights Reserved